更新时间:2026-01-20 gmt 08:00

虚拟mfa-j9九游会登录

本章主要为您介绍如何绑定虚拟mfa如何解绑虚拟mfa

如何绑定虚拟mfa

您需要在智能设备上安装一个虚拟mfa应用程序后(例如:华为云app、google authenticator或microsoft authenticator),才能绑定虚拟mfa设备。

华为云账号和iam用户绑定mfa后将会自动开启登录保护,并设置登录保护类型为mfa验证。iam用户可自行在iam控制台绑定虚拟mfa。

  1. 进入,在左侧导航栏选择“用户”页签。
  2. 单击iam用户名称,进入用户详情界面。
    图1 进入用户详情界面
  3. 选择“安全设置”页签,找到“多因素认证设备”。
  4. 单击“添加mfa设备”。
    图2 添加mfa设备
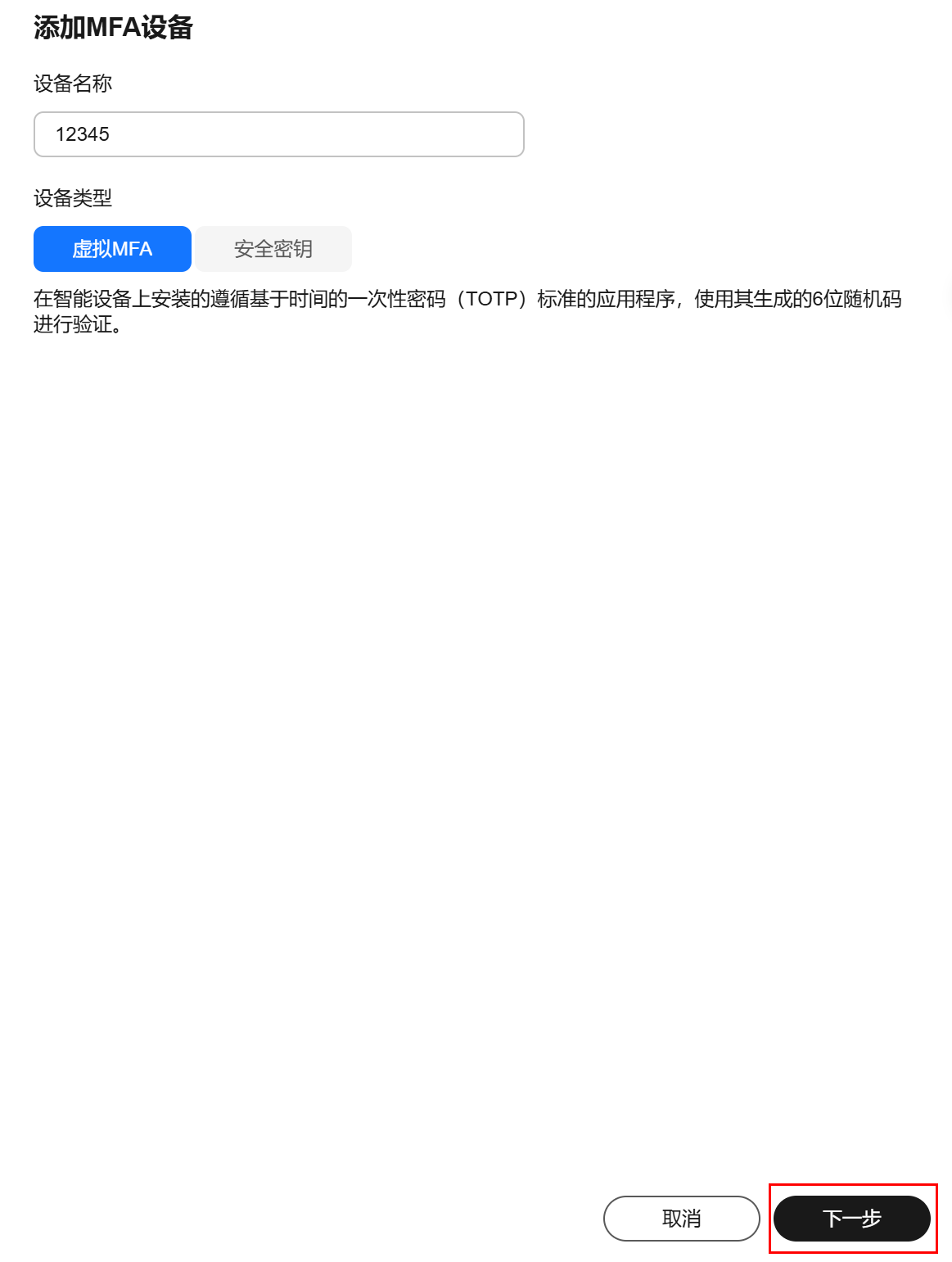
  5. 指定mfa设备名称。仅支持大小写字母、数字或特殊字符(-_)。
  6. 选择mfa设备。此处选择“虚拟mfa”,然后单击“下一步”。
    图3 虚拟mfa
  7. 根据绑定虚拟mfa的页面,在您的mfa应用程序中添加虚拟mfa设备。
  8. 您可以通过扫描二维码、手动输入两种方式绑定mfa设备,下面以“华为云”手机应用程序为例绑定虚拟mfa:
    • 扫描二维码

      打开手机上已安装好的“华为云”手机应用程序,选择“我的-mfa-点击 号-扫码添加”,单击控制台“添加mfa设备”第二步左侧的“显示二维码”,扫描该二维码。扫描成功后,“华为云”手机应用程序会自动添加虚拟mfa设备,然后虚拟mfa列表中出现账号/iam用户名及对应的mfa验证码。

    • 手动输入

      打开手机上已安装好的“华为云”手机应用程序,选择“我的-mfa-点击 号-手动输入”。账号根用户绑定虚拟mfa,输入账号名和密钥;iam用户绑定虚拟mfa,输入iam用户名和密钥。单击“添加”手动添加虚拟mfa设备。

      手动输入添加mfa设备方式只基于时间的一次性密码算法 (totp)的虚拟mfa,建议在移动设备中开启自动设置时间功能。

  9. 在“华为云”手机应用程序“虚拟mfa”页面,查看虚拟mfa的动态码。动态码每30秒自动更新一次。
  10. 在“添加mfa设备”页面输入连续的两组验证码,然后单击“确定”,完成绑定虚拟mfa设备的操作。

如何获取虚拟mfa验证码

绑定虚拟mfa后,用户在进行登录操作时,需要输入mfa应用程序的验证码,下图以登录验证为例。

图4 虚拟mfa登录验证

此时,您需要打开智能设备上的虚拟mfa应用程序,查看并输入用户已绑定账号或用户的动态码。以华为云app为例,选择app界面的“控制台-常用工具-mfa”,进入虚拟mfa页面获取动态码,详细如下图所示。

图5 查看mfa动态码

如何解绑虚拟mfa

  1. 进入,在左侧导航栏选择“用户”页签。
  2. 单击iam用户名称,进入用户详情界面。
  3. 选择“安全设置”页签,找到“多因素认证设备”。
  4. 单击虚拟mfa设备“操作”列的“解绑”
  5. 在弹出的对话框中,输入“yes”。
    图6 确认解绑
  6. 单击“确定”,完成解绑mfa操作。

相关文档

网站地图