更新时间:2025-05-30 gmt 08:00
创建rds for mysql实例-j9九游会登录
本章节介绍创建rds for mysql灾备实例,选择已规划的灾备实例所属vpc。
创建rds for mysql实例
- 进入。
- 选择区域“华北-北京四”。填选实例信息后,单击“立即购买”。
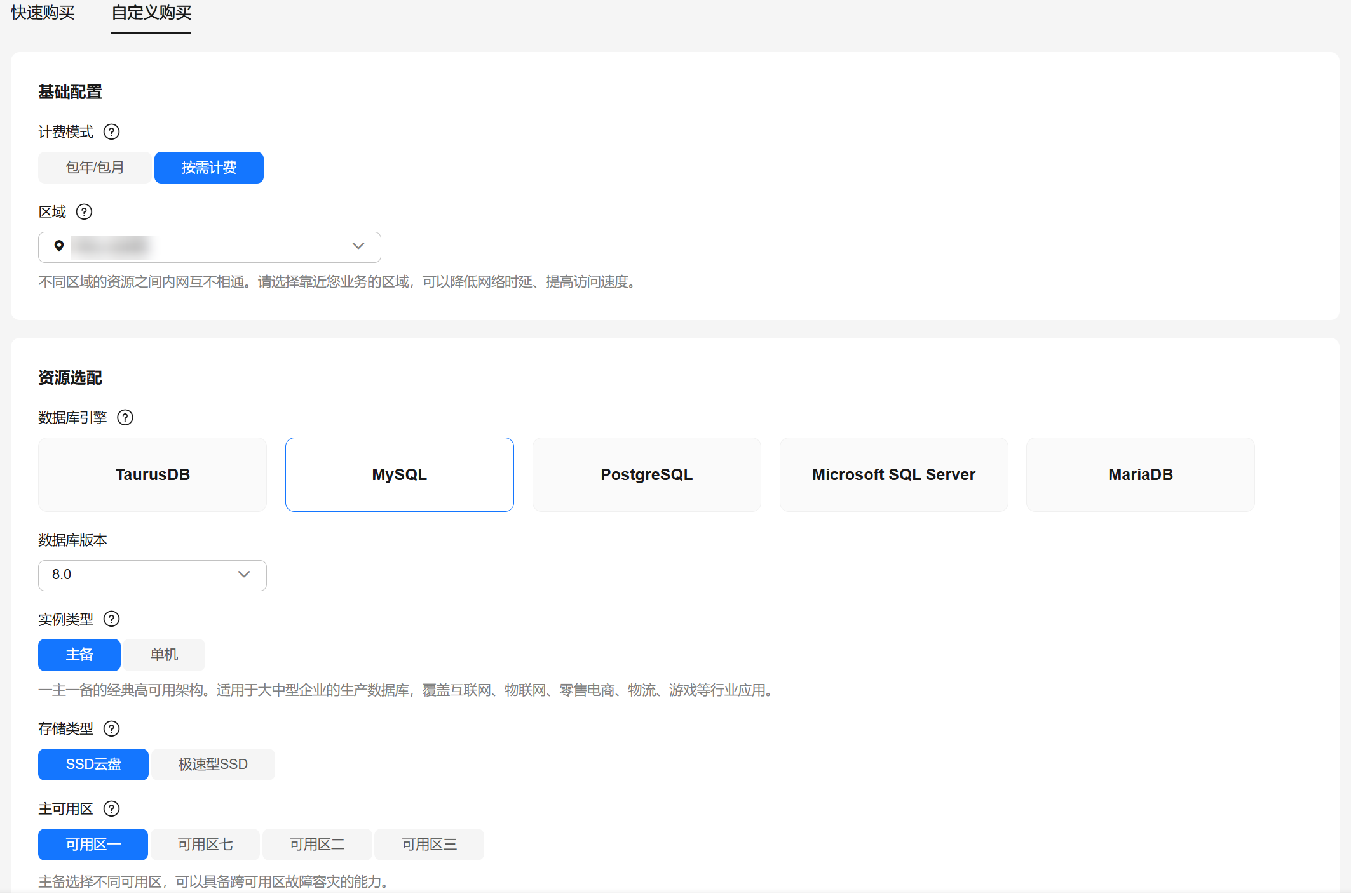
图1 选择灾备实例引擎版本信息
图2 选择灾备实例规格信息
图3 选择灾备实例已规划的网络信息
图4 高级配置
- 进行规格确认。
- 如果需要重新选择实例规格,单击“上一步”,回到上个页面修改实例信息。
- 如果规格确认无误,单击“提交”,完成购买实例的申请。
相关文档
意见反馈
文档内容是否对您有帮助?
提交成功!非常感谢您的反馈,我们会继续努力做到更好!
您可在查看反馈及问题处理状态。
系统繁忙,请稍后重试
如您有其它疑问,您也可以通过华为云社区问答频道来与我们联系探讨