更新时间:2025-05-30 gmt 08:00
创建rds for mysql实例-j9九游会登录
本章节介绍创建rds for mysql实例。
- 进入。
- 配置实例基本信息。选择区域“华南-广州”。
图1 基本信息
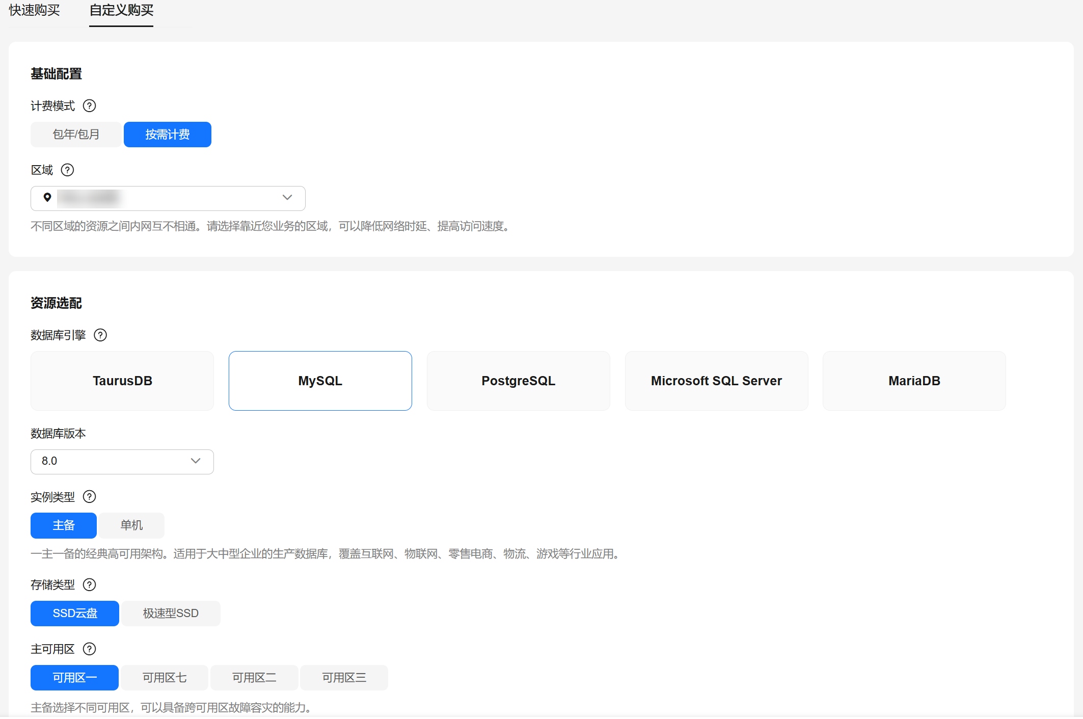
- 选择实例规格。
图2 实例规格
- 选择实例所属的vpc和安全组、配置数据库端口。
vpc和安全组已在创建vpc和安全组中准备好。
图3 选择网络
- 高级配置。
图4 高级配置
- 单击“立即购买”。
- 进行规格确认。
- 如果需要重新选择实例规格,单击“上一步”,回到上个页面修改实例信息。
- 如果规格确认无误,单击“提交”,完成购买实例的申请。
- 返回云数据库实例列表。当rds实例运行状态为“正常”时,表示实例创建完成。
相关文档
意见反馈
文档内容是否对您有帮助?
提交成功!非常感谢您的反馈,我们会继续努力做到更好!
您可在查看反馈及问题处理状态。
系统繁忙,请稍后重试
如您有其它疑问,您也可以通过华为云社区问答频道来与我们联系探讨